These instructions assume you have already made a connection to your database as described in Connecting to Optilogic with Alteryx.
Once connected you will see the schemas and tables in the Cosmic Frog database. In this case we will select some columns from the Customers table. Drag and drop the tables required to the left hand “Main” pane. Click the columns required. Click OK.

At this point you can run your workflow and it will be populated with the data from the connected database.

These instructions assume you have already made a connection to your database as described in Connecting to Optilogic with Alteryx.
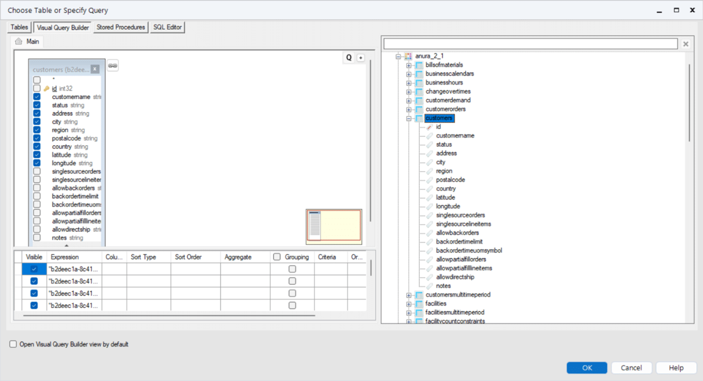
Once connected you will see the schemas and tables in the Cosmic Frog database. In this case we will select some columns from the Customers table. Drag and drop the tables required to the left hand “Main” pane. Click the columns required. Click OK.

At this point you can run your workflow and it will be populated with the data from the connected database.
